When using ImGUI (Stride), I noticed that the clear color and window color of a ImGUI Window are not the same. Normally you don’t notice it, but when using very dark greys, you can tell.
Is the Stride window and ImGUI using different color spaces?
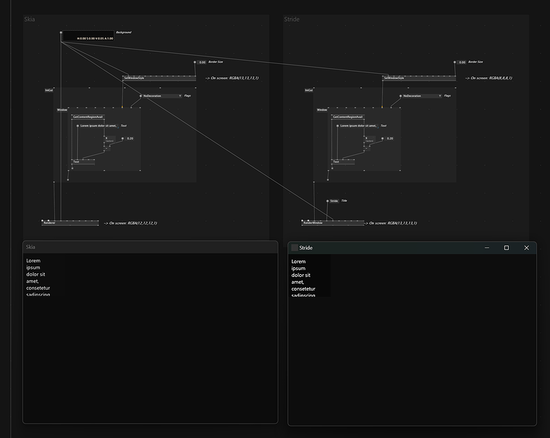
If I set the same color on an ImGUI window and as clear color for a stride and skia renderer, you can see they are not the same colors:
Skia:
For Skia it is very close, only off by 1 in RGB.
Stride:
For Stride it is much further apart by 5 in RGB.
Any ideas how to convert the colors so they match? (especially in ImGui [Stride]). I am using theming in my application with very dark greys and you can just tell when the windows have a different color to the renderer background
SkiaStrideImGUIColors.vl (33.0 KB)




