what is the difference between pads, input/output, and send/receive?
what are the different use scenarios (performance wise) for each of them?
thanks
what is the difference between pads, input/output, and send/receive?
what are the different use scenarios (performance wise) for each of them?
thanks
You can read about pads here: Properties | vvvv gamma documentation
Generally you use pads as state holders between operations, in records and classes. You normally wouldn’t (mis)use it as a send/receive kind of thing. Pads will always have a frame delay between them which can cause issues in some cases.
Take a look at the help patch “HowTo When is a Pad also a framedelay”.
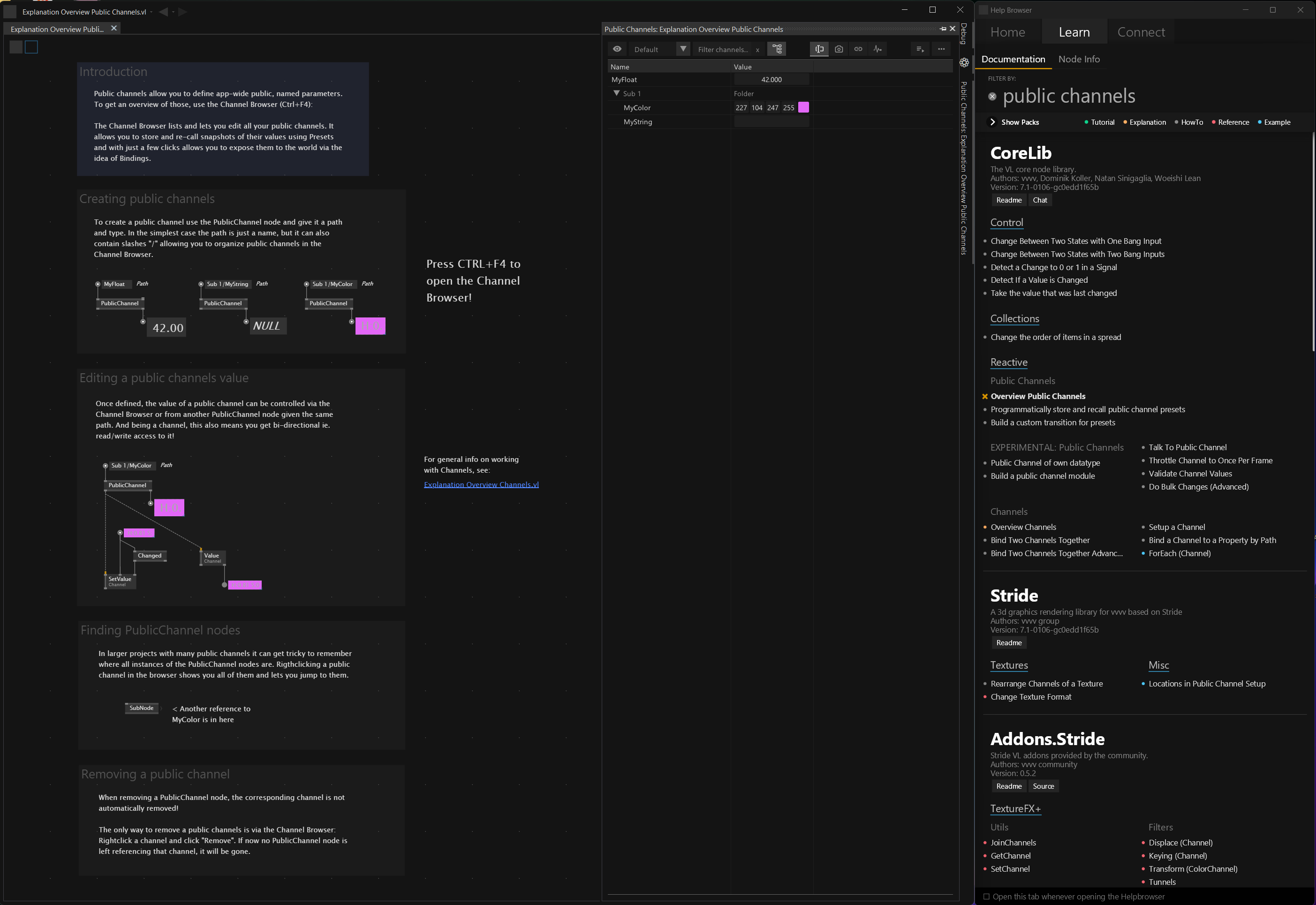
Send/Receive I never really use. Use the new Public Channels instead, they are super powerful and have their own UI window. Just check all the help patches for that topic.
There is also a whole chapter about pads in VL.TheBigBang :)
@seltzdesign Public Channels?! I have seen in different inputs. I am going to check that out!
@chk ah ok! I already downloaded, so I am going to check that now! thank you!
Yes, its super powerful, because it can do tons of stuff that would otherwise get really tricky quickly AND it actually has a super useful UI window, which makes this all so much easier to understand and use.
Just search for “public channels” in the Help Browser and start with the “Overview of Public Channels”. Don’t forget to open the window for it (Ctrl - F4) or from the menu. Especially if you want to build UI’s they are so cool, because things like ImGui already support Channels. I also love that you can bind Channels easily (bind = synchronise with other protocols). So you can for example map a float value to a midi controller knob with just a few clicks.
If you want to see a super simple example of how to use binding with a Stream Deck, I made a short video on it a while ago:
ps: “Public Channels” were called “Global Channels” until recently, so you might see or hear those mentioned in places.